详解Neon:Solana创始人推荐,致力于将EVM引入Solana生态
原文标题:《解读 Neon:获 Solana 创始人推荐,致力于将 EVM 引入 Solana 生态》
原文作者:XU,深潮 TechFlow
原文编辑:David
12 月 12 日,Paradigm CTO 在 X 发表观点称,「2024 年将是并行 evm 的一年,支持所有致力于解决这个问题的人,包括 Monad/Sei/Polygon 和其他我忘记的团队」。
对此,Solana 联合创始人 Anatoly Yakovenko 立刻评论道:@Neon_EVM 已经是一个并行 EVM,这基本上就是你想要的设计。

Neon 是一个怎样的项目,为何 Solana 联合创始人为其站台?
项目简介
(1)基本信息
一句话总结: Neon 是 Solana 上的以太坊虚拟机,兼容 EVM,允许开发者使用以太坊工具在 Solana 上构建和部署去中心化应用(dApp)。
这是 Solana 首次与 EVM 生态系统接轨,意味着其用户和开发者能够利用以太坊的丰富生态系统,并在 Solana 的基础上进行扩展。

官网截图
(2)融资情况
2021 年 11 月 9 日,Neon 宣布以 2.5 亿美元的估值获得 Jump Capital、三箭资本等机构投资的 4000 万美元投资
2023 年 6 月 9 日,Neon 在 Conlist 平台公募,销售供应量为 50,000,000 枚 NEON,占总流通量的 5%,价格为 0.1 美元,共募集 500 万美元
(3)项目团队
Marina Guryeva,担任 Neon 的 CEO,此前,她曾任 cyberFund 董事。

Konstantin Goldstein,担任 Neon 的首席运营官,他曾是微软的首席技术传播者。

Andrew Falaleev,担任 Neon 的首席技术官,也曾任 GolosChain Core 首席技术官。

EVM 虽好,但与 Solana 不兼容
以太坊虚拟机(EVM)是以太坊网络中的核心组件,为以太坊上的所有智能合约提供了执行环境。

以太坊虚拟机示意图
虽然 EVM 在区块链的世界中被广泛使用,但也有其局限性。由于其智能合约需要按顺序执行,这限制了处理速度和效率。例如,以太坊的交易吞吐量通常被限制在每秒大约 1,500 笔交易,而这在高需求情况下可能导致网络拥堵和高昂的交易费用。
与像以太坊这样的传统区块链相比,Solana 通过其独特的架构设计实现了更高的效率和吞吐量。其 Sealevel 功能支持智能合约的并行处理,大幅提升了处理速度,理想情况下可达每秒超过 50,000 笔交易。
虽然 Solana 有着更高的效率与吞吐量,但其和以太坊生态并不相通,导致 Solana 生态希望继承 EVM 的特性,吸引 EVM 的开发者有一定难度。
而 Neon 则将 EVM 引入 Solana,给予 Solana 生态更多的可能。
Neon:将 EVM 引入 Solana 生态
Neon EVM 是一种创新的链上解决方案,它实现了将原生以太坊虚拟机(EVM)功能引入到 Solana 网络中。通过这种方式,Neon EVM 成功地结合了以太坊的广泛兼容性和普及性以及 Solana 的高效率和低成本的特点,为开发者和用户提供了更多选择和灵活性。

更进一步讲,Neon EVM 使得在 Solana 上运行任何以太坊原生应用成为可能,且无需对其代码库作任何更改,同时涵盖所有标准的以太坊工具。
而这意味着,通过 Neon EVM,开发者能够轻松地将以太坊程序无缝迁移到 Solana。这种方法的魅力在于,像 Uniswap 和 Curve 这样的流行 Dapp 可以在 Solana 上以较低的成本构建。因此,开发人员有机会扩展他们的用户基础,接触到 Solana 上的新用户群,并从 Solana 强大的流动性中受益。

Neon 的优势:轻松适配,无缝衔接
Neon 的优势特点可以从多个方面进行概括:
轻松适配智能合约:Solana 的 Sealevel 系统允许并行处理智能合约,这不仅提高了效率,还减轻了合约适配的负担。在 Solana 平台上,智能合约可以同时执行而不会相互干扰,这使得将现有合约迁移到 Neon 变得更加简单。
利用熟悉的智能合约语言:通过 Neon EVM,开发者可以使用熟悉的编程语言(如 Solidity 或 Vyper)编写 dApp,无需对智能合约进行任何重新配置(无需更改代码库)即可部署以太坊 dApp,如 Uniswap、SushiSwap、0x 和 MakerDAO。
Solana 上的第一个 EVM:Neon 是 Solana 上的第一个以太坊虚拟机(EVM)兼容层。这是一个重要的发展,因为它标志着 Solana 区块链首次与以太坊的 EVM 生态系统接轨。通过 Neon,Solana 能够支持以太坊智能合约和 dApp(去中心化应用程序),同时保持其本身的高吞吐量和低交易费用等特点。
可扩展性优势:Neon 的可扩展性优势主要体现在它结合了 Solana 的低 Gas 费用和高交易速度的特点。Solana 网络以其高吞吐量著称,理想情况下可以处理每秒超过 50,000 笔交易,这一性能远远超过了传统的以太坊网络。此外,Solana 的低 Gas 费用也是其显著特点。在以太坊网络上,交易费用(Gas 费用)有时可能因为网络拥堵而飙升,增加了用户和开发者的成本。相比之下,Solana 的交易费用通常远低于以太坊。目前,Neon 的吞吐量约为 4,500 TPS,每笔交易的 gas 费用为 0.000015 美元。
Solana 不断发展的生态系统:Neon 另一个显著优势在于它使得用户和开发者能够直接访问并充分利用 Solana 不断发展的生态系统,包括 SOL(Solana 的原生代币)、原生 Solana 资产 SPL 代币以及其他资产。这一优势体现了 Neon 在桥接以太坊和 Solana 生态之间的重要作用。
利用已使用过的工具即可开发:用户可以使用熟悉的基于以太坊的工具(如 MetaMask、Truffle Suite 等)、预先构建的资产集成(如 ERC-20 代币)以及访问基础设施服务(如 Chainlink 和 TheGraph)。任何客户端都可以运行代理以在 Solana 内部署合约。客户端交互的界面将与在以太坊上运行的 dApp 相同,这给开发者带来极大的便利性。

Neon 六大优势
此外,Neon 还创建了一个二级交易市场,运营商可以标明他们的条款和费率,用户可以选择满足其需求的运营商,增强了市场的透明度和选择性。
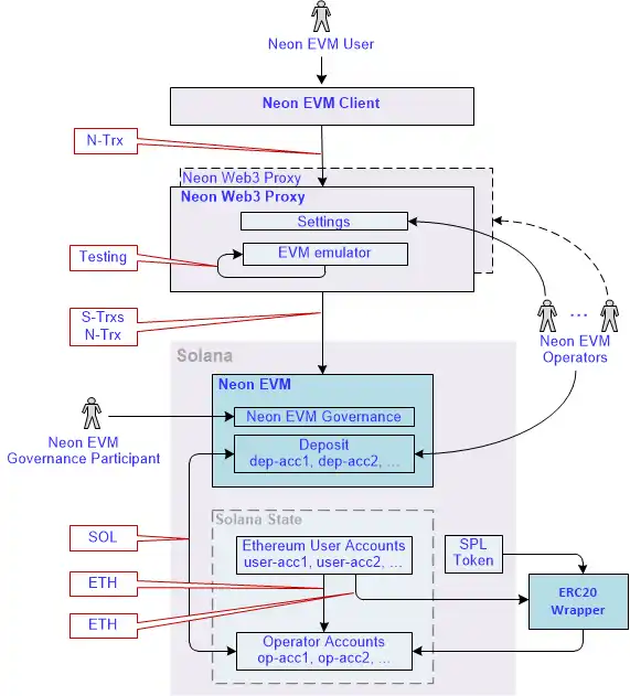
具体而言,在 Neon EVM 架构中,运营商是 Solana 区块链的特殊账户,提供必要的服务来支持 Neon EVM 交易的执行。他们负责将用户的 Neon 交易转换成 Solana 交易,这样才能在 Solana 区块链上执行。运营商通过设置自己的服务条件和费率来参与市场竞争,用户可以根据这些条件选择适合自己的运营商。这样,用户和运营商之间建立起一种服务与选择的关系,运营商提供服务,用户根据需求和成本选择合适的运营商。

交易完整流程
更详细介绍请见官方文档。
总的来说,Neon 结合了 Solana 的高效率和低成本特点,同时提供了与以太坊兼容的环境,为开发者和用户提供了灵活性、成本效益以及去中心化的解决方案。
Neon 的代币经济
NEON 代币是 Neon EVM 的原生代币,总量 1,000,000,000 枚,截止撰稿时,市场价格为$0.54。
(1)代币职能
NEON 代币的主要职能分为实用功能和治理功能:
实用功能:用户在 Neon 平台上进行交易(转账、部署 dApps、与 dApps 互动等)的支付方式,类似于以太坊上使用 ETH 的方式
治理功能:代表在 Neon DAO 中的投票权,用于社区的治理
(2)代币分配
NEON 公开销售占比 5%,早期购买者占比 16.12%,早期贡献者占比 1%,顾问和服务提供商占比 1.07%,Solana Capital 占比 6%,创始人占比 15%,生态发展占比 31.5%。

近期催化剂
今年的 7 月份,Neon 已经踏出生态发展路线图中的重要一步:上线 Solana 主网,这是以太坊开发人员将项目过渡到 Solana 所需的必要工具,允许开发人员在 Solana 之上编写以太坊应用程序。这给 Solana 上的开发者们带来极大的便利性。
而在上个月,Neon 测试网已允许用户使用 SOL、USDC 和 USDT 等代币支付交易费用,而不是使用原生代币$NEON,该功能预计在 2024 年 Q1 正式提供主网支持,使用其他代币支付费用又能够给 Neon 的使用者带来更多方便。

随着市场的回暖和 Solana 生态的持续繁荣,我们相信会有更多的开发者来使用 Neon,从而在 Solana 构建更多的生态应用,也许在未来的日子里,Neon 会持续助力 Solana 生态的繁荣,从而让「Solana 是以太坊的杀手」这一句话不再成为空谈。
- 免责声明
- 世链财经作为开放的信息发布平台,所有资讯仅代表作者个人观点,与世链财经无关。如文章、图片、音频或视频出现侵权、违规及其他不当言论,请提供相关材料,发送到:2785592653@qq.com。
- 风险提示:本站所提供的资讯不代表任何投资暗示。投资有风险,入市须谨慎。
- 世链粉丝群:提供最新热点新闻,空投糖果、红包等福利,微信:juu3644。

路安



