MT Capital研报:Stakcs Nakamoto升级在即,如何为比特币生态注入新动力?
TL;DR
-
BTC减半临近,BTC生态概念热度持续上升,Stacks作为BTC生态中的龙头项目将在Q4迎来Nakamoto升级,5秒一次的快速出块和无需信任的sBTC将给BTC带来DeFi可能,预计将使Stacks生态进一步繁荣;
-
在BTC生态概念币中,STX上所数量最多,上了包括Upbit在内的所有主流交易所,也是流动性最佳的标的,可以作为指标现象级的标的观察整个BTC生态;
-
Stacks利用Proof of Transfer(PoX)共识机制在比特币的安全性基础上实现基于Clarity语言的智能合约和去中心化应用,通过锁定比特币来挖矿并增强其作为比特币二层的功能,包括交易的快速处理和比特币终局性保障;
-
Stacks生态目前TVL超过1900万美元,部署的智能合约数量超过12万,钱包数超过76万,生态项目比较完善,包括钱包、DeFi、NFT、DAO、DID、Social等等。
引言
Stacks(STX)是一个比特币智能合约层,旨在扩展比特币的功能,使其支持智能合约和去中心化应用。
-
目标: Stacks的主要目标是在比特币区块链上引入智能合约功能,允许开发者构建去中心化应用程序(DApps)和智能合约,以扩展比特币的用途。
-
POX共识: Stacks2.0采用POX共识,参与者获得的奖励是更稳定的、底层链加密货币,和新区块链的加密货币相比,底层链加密货币奖励更能激励早期参与者,这有助于吸引早期参与者,共识更强。
-
赋能BTC: 通过将BTC转化为用于构建DApps和智能合约的资产,增加比特币经济的活力。
-
生态:目前stacks有79个项目,TVL为$24.95M。
一、团队背景

图片来源:Linkedin
Stacks是一个由多个独立实体和社区组成的项目,最初由Blockstack PBC领导,后来更名为Hiro Systems PBC。根据Linkedin最新资料显示,总部NYC,团队目前有49人。
主要人物与职责:
Muneeb Ali:Stacks联合创始人,Hiro CEO,拥有普林斯顿大学的计算机博士学位,专注于分布式应用的研究和开发;他曾在 TEDx 等论坛上发表演讲,传播加密数字货币、区块链,并撰写了大量相关主题的学术刊物与白皮书。Muneeb同时也是Trust machine的CEO。
Jude Nelson:Stacks基金研究科学家,前Hiro工程合伙人,拥有普林斯顿大学的计算机科学博士学位,曾是PlanetLab的核心成员,该实验室因实现进行行星尺度实验和部署而获得了ACM Test of Time奖。
Aaron Blankstein:工程师,他在2017年获得博士学位后加入了Blockstack工程团队。他在普林斯顿大学和麻省理工大学学习计算机科学。其研究涵盖了多个主题,主要集中在 Web 应用程序性能,缓存算法,编译器和应用密码学上。他对 CONIKS 的研究在 2017 年获得了 Caspar Bowden 隐私增强技术奖。Emacs 使用已有 10 余年。
Mike Freedman:Hiro技术顾问,是普林斯顿大学的分布式系统教授,为项目提供技术指导。他曾获得 Presidential Early Career (PECASE) 奖、Sloan 奖学金。他的研究衍生了多个商业产品,也部署了数百万日用户级别的系统。
Albert Wenger:Hiro董事,同时也是Union Square Ventures (USV)的管理合伙人。在加入USV之前,他曾担任del.icio.us的总裁,并是一位活跃的天使投资人,曾投资了公司如Etsy和Tumblr。Albert 毕业于哈佛大学经济学和计算机科学专业,并拥有麻省理工大学信息技术博士学位。
JP Singh,Hiro 董事,普林斯顿大学教授和本科主任,主要研究并行计算系统和应用,曾获得 Presidential Early Career (PECASE) 奖和 Sloan 奖学金,也曾联合创办商业分析公司,FirstRain Inc.。他毕业于普林斯顿大学,并拥有斯坦福大学电机工程研究生学位以及博士学位。他同时Trust machine的创始人之一。
Stacks 生态中除 Hiro 外还有多个独立实体。包括 Stacks 基金、地灵科技、Freehold、New Internet Labs、密钥工作室 (Secret Key Labs)。

图片来源:stackschina
Hiro:专注于提供和维护 Stacks 生态系统中的开发者工具。
Stacks 基金(Stacks Foundation):通过治理、研发、教育和资助,支持 Stacks 生态系统发展。
地灵科技(Daemon Technologies):专注于支持 Stacks 挖矿和质押(Staking)业务。
密钥工作室(Secret Key Labs):专注于提供可直接参与 Stacking 的中文手机端钱包。
二、资本关系
Stacks总共进行5轮融资,总额$88M。

资料来源:Rootdata
具体时间点与资方如下:

资料来源:Rootdata
Trust machine:
Trust Machine由两位普林斯顿计算机科学家(Stacks的创始人之一Muneeb Ali和Hiro的执行董事JP Singh)创立,他们都是比特币的忠实信徒,相信比特币层可以为比特币解锁广泛的新用例。Stacks的创始人之一Muneeb Ali和Hiro的执行董事JP Singh共同创立了Trust machine。
Trust Machines旗下有三款产品:Leather(钱包,原名Hiro wallet)、Console(社交平台)、LNswap。
2022年4月,Breyer Capital, Digital Currency Group, GoldenTree, Hivemind和Union Square Venture宣布对Trust Machine投资**$150 M**[1]。
此外,2023年3月,Trust Machine与Gossamer Capital宣布对Alex(Stacks上最大的dex)进行250万美元的投资。

图片来源:本文作者梳理
三、发展历程与现状
发展历程


资料来源:本文根据公开资料整理
-
现状
Stacks已于2023 年第⼀季度进⾏了最新的 v2.1 ⽹络升级,其中包括了提升堆栈(Stacking)功能、改进 Clarity 编程语⾔、内部区块链升级、增强可靠性等⽅⾯的更新。另外,还上线了Hiro 开发者平台,使开发⼈员能够通过托管式体验在 Stacks 上构建和部署智能合约。
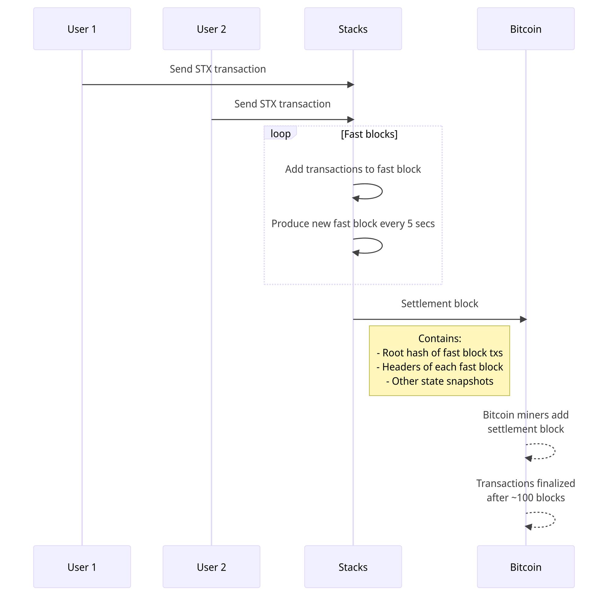
目前,社区正在积极筹备预计发生在2023 Q4的Nakamoto升级。
Nakamoto 升级引入了一系列技术进步,与 1:1 比特币支持资产 sBTC 的引入相结合,Stacks 将很快实现以完全去中心化的方式写入比特币。sBTC 是在 L1 和 L2 之间移动比特币的一种信任最小化的方式。此外,与早期侧链方式不同,阈值钱包由一组无权限、动态变化的实体管理的,这些实体在经济上有动力维护挂钩,他们可以随意加入或退出挂钩维护。利用这种机制,可以在比特币层发行一种资产,这种资产始终与比特币保持 1:1 的挂钩关系。此外,Nakamoto 升级还将大幅缩短执行时间,从几分钟缩短到几秒钟。
社区此前已经开启了面向开发者的sBTC的试用申请开放,并积极组织社区成员学习本次升级要点与用例。
四、共识机制:POX
Stacks最早的共识机制是POB(proof-of-burn),由Jude Nelson与Aaron Blankstein于2018年底提出。
POB允许Stacks矿工通过销毁加密货币而非消耗电力的方式参与竞争。与普通的工作量证明区块链相比,燃烧证明链的矿工无需专用硬件即可参与,并为网络参与者提供了更高的透明度。但是,POW,燃烧证明也是破坏性的,要求矿工销毁价值来换取区块链的安全性。
与PoS不同,PoB要求用户将代币永久性地销毁,以换取挖矿权。用户通过将代币发送到一个无法取回的地址来实施"燃烧"。
挖矿权利是根据一个随机选择的过程来分配的,即使用户已经燃烧了代币,也没有绝对的保证他们会被选中来挖矿。
这个过程对于原始代币的持有者来说可能会导致代币供应减少,但它确实创建了一种与矿工之间的竞争机会。
由于POB燃烧的BTC相当于永久销毁,为了更好地平衡矿工和持币者之间的利益,同时减少对比特币网络的影响,Stacks从PoB共识机制过渡到PoX。
POX(Proof of Transfer)
POX(Proof of Transfer)是燃烧证明机制的延伸。PoX 使用已建立区块链的工作证明加密货币来确保新区块链的安全。不过,与POB不同的是,矿工不是烧毁加密货币,而是将承诺的加密货币转移给网络中的其他参与者。
-
PoX的主要特点和优势
-
基于底层链代币的奖励:参与者获得的奖励是更稳定的、底层链加密货币,和新区块链的加密货币相比,底层链加密货币奖励更能激励早期参与者,这有助于吸引早期参与者,共识更强。
-
初始价值设定:以为与底层链加密货币挂钩,所以新代币具有可以参考的初始价值。
-
解决依赖价值螺旋问题:PoX通过为参与者提供底层链加密货币激励,有助于解决新区块链可能出现的依赖价值螺旋问题。
-
建立开发者基金:PoX还可以用于建立开发者基金,以支持新区块链生态系统的发展。这些基金可以使用另一种加密货币,如比特币,从而不会影响新加密货币的价值。
-
POX设计
-
参与者
-
Miners:矿工。竞价形式质押 BTC 获得下一个区块的开采权 → 挖矿 → 获得挖矿产出的STX 代币 + 平台交易手续费高;
-
Stackers:在一定时期内锁定一定数量的STX的用户。设置不同周期质押 STX →自建池子或加入其他池子→提供接收奖励的地址→ 根据质押STX的数量获得矿工的 BTC;
-
-

矿工挖矿机制 图片来源:Stacks白皮书

参与者(网络维护者)激励 图片来源:Stacks白皮书
-
奖励周期:在每个奖励周期中,矿工将资金转移到接收奖励的地址。每个奖励地址在奖励周期中仅接收来自矿工的一笔比特币。
-
参与资格:
-
Stacks钱包有不少于总解锁STX代币的0.02%,此门槛会根据Stacking协议中的参与水平而调整;
-
在奖励周期开始前广播一条已签名消息,其中包括锁定相应STX代币的协议指定锁定期、指定接收资金的比特币地址以及投票支持Stacks链上的某个块。
-
地址有效性:参与者需要能够验证接收资金的地址,因为每个奖励周期的奖励地址都需要被确认为有效。
-
准备阶段和奖励共识:在奖励周期之前,参与者会经历准备阶段,其中决定了两个关键事项:
-
1)锚定块:在奖励周期中,**存在一个锚定块,矿工需要将其资金转移到适当的奖励地址。**这个锚定块在整个奖励周期内都是有效的。
-
2)奖励集合:奖励集合是将在奖励周期中接收资金的比特币地址的集合。这个集合是通过锚定块的Stacks链状态来确定的。
-
奖励地址的选择规则:不同的规则适用于奖励地址的选择,具体取决于矿工建立的区块链提示是否是锚定块的后代。如果一个矿工建立的区块链提示不是锚定块的后代,那么所有该矿工的承诺资金都必须被销毁。如果一个矿工建立的区块链提示是锚定块的后代,那么该矿工必须将承诺资金发送到奖励集合中的两个地址。
-
五、技术架构
-
L1 or L2?
Stacks被描述为一个构建在比特币之上的智能合约层。
初始版本(2021年发布)的Stacks具有与比特币L1分开的安全预算(Security budget),被视为一个独立的层(L1.5)
未来Nakamoto版本计划将完全依赖于比特币的哈希算力,使其成为比特币的一个完全附属层(L2),这意味着Stacks将由比特币的安全性来决定其交易的不可逆性。
-
侧链(Sidechain)?
Stacks在某种程度上与比特币互操作,但它不符合传统侧链的定义。Stacks的共识机制在比特币L1上运行,与比特币的最终性(finality)紧密相关,而且Stacks上的数据和交易被自动哈希并永久存储在比特币的区块链上。这与传统的侧链不同,它们的共识运行在侧链上,而不依赖于比特币L1,也不会将数据存储在比特币L1上。所以,Stacks不符合传统侧链的定义。
-
智能合约语言——Clarity
Clarity是一种可决策的智能合约编程语言,专为Stacks区块链设计,其特点如下:
1)安全性优先:Clarity的设计着重于安全性和可预测性,以防范Solidity合同中的常见漏洞和攻击。它专门为了安全性而设计,旨在避免智能合同领域的常见问题。
2)解释性:Clarity的代码是解释性的,意味着它在提交到链上时会被逐行解释执行,与其他语言(如Solidity)需要先编译为字节码不同。这减少了编译器可能引入的漏洞,并保持了智能合同的可读性,因为Clarity合同的代码即执行的代码,没有编译后的字节码。
3)可决策性:Clarity是一种可决策的语言,这意味着从代码本身,您可以确切地知道程序将做什么。这避免了问题,如"停机问题"。Clarity确保不会在调用过程中"耗尽燃料",因为它保证程序执行会在有限的步骤内结束。
4)禁止递归调用:Clarity的设计禁止了递归调用,这是一种可能导致合同漏洞的情况,其中一个合同调用另一个合同,再回调原合同,从而可以触发多次提取操作。 - 5)防止溢出和下溢:Clarity防止了数值计算溢出和下溢的情况,这是一种常见的漏洞类型,可能导致智能合同的异常行为。
-
6)内置支持自定义令牌:Clarity内置支持创建自定义可替代和不可替代令牌,这是智能合同的流行用例之一。开发人员无需担心内部资产管理,供应管理或令牌事件的发射,因为这些功能已经集成到Clarity语言中。
-
7)基于后置条件的交易保护:Clarity支持将后置条件附加到交易,以确保交易完成后链状态按照预期方式发生变化。如果后置条件检查失败,交易将被撤销。
-
8)强制返回响应处理:Clarity合同的公共调用必须返回一个响应,指示成功或失败。这有助于确保错误不会被忽略,从而提高了合同的安全性。
-
9)组合优于继承:Clarity采用组合优于继承的原则,而不是像Solidity等语言中那样继承其他合同。开发人员可以定义特性,然后由不同的智能合同实现这些特性,这提供了更大的灵活性。
-
10)访问比特币基链:Clarity智能合同可以读取比特币基链的状态,这意味着您可以在智能合同中使用比特币交易作为触发器。Clarity还提供了许多内置函数来验证secp256k1签名和恢复密钥。
-
Gaia存储系统
Gaia是Stacks区块链中的一个独特的去中心化存储系统,强调用户对数据的所有权和控制。与一些其他区块链上的不可变存储解决方案(如IPFS和Arweave)不同,Gaia专注于用户对数据的控制,而不是强调不可修改性。
Gaia存储系统由云软件提供商上的Hub服务和存储资源组成。存储提供商可以是任何商业提供商,如Azure、DigitalOcean、Amazon EC2等。Gaia目前支持S3、Azure Blob Storage、Google Cloud Platform和本地磁盘,但驱动模型允许支持其他后端。
Gaia将数据存储为简单的键值存储。每当创建身份时,相应的数据存储会与该身份关联在Gaia上。用户登录去中心化应用程序(dApp)时,认证过程将向应用程序提供Gaia hub的URL,然后Gaia代表该用户进行存储操作。Gaia 里会存在一个「指针」被保存到 Blockstack 链和 Atlas 子系统上。当用户使用 Blockstack 认证协议登录应用和服务时,将这个存储位置信息传递给应用程序,然后应用程序与指定位置的 Gaia 数据进行交互,也就是云存储服务提供商不能直接看到用户数据,只能看到经过加密的数据块。
Stacks区块链仅存储身份数据,而由身份的操作创建的数据存储在Gaia存储系统中。每个用户都有个人资料数据,当用户与去中心化dApp进行交互时,该应用程序会代表用户在Gaia中存储应用程序数据。由于Gaia将用户和应用程序数据存储在区块链之外,因此Stacks dApp通常比其他区块链上的dApp性能更高。

图片来源:stacks白皮书
以下是关于Gaia的一些关键特点:
1)用户所有权和控制:Gaia的设计着重于用户对其数据的所有权和控制。这意味着用户可以决定数据的存储位置,并能够修改或删除其数据,这与一些其他不可变的区块链存储解决方案不同。
2)与Stacks身份的连接:Gaia将数据的访问与用户在Stacks区块链上的身份相连接。这种连接使用户能够更好地管理和访问他们的数据,同时与他们的数字身份关联。
3)高性能和高可用性:将用户应用程序数据存储在区块链之外,可以提供更高性能和可用性,因为数据的读写不会受到区块链的性能限制。
六、重要升级
-
Stacks Nakamoto升级
-
升级要点
Nakamoto 升级引入了一系列技术进步,与 1:1 比特币支持资产 sBTC 的引入相结合,Stacks 将很快实现以完全去中心化的方式写入比特币。sBTC 是在 L1 和 L2 之间移动比特币的一种信任最小化的方式。此外,与早期侧链方式不同,阈值钱包由一组无权限、动态变化的实体管理的,这些实体在经济上有动力维护挂钩,他们可以随意加入或退出挂钩维护。利用这种机制,可以在比特币层发行一种资产,这种资产始终与比特币保持 1:1 的挂钩关系。此外,Nakamoto 升级还将大幅缩短执行时间,从几分钟缩短到几秒钟。
-
sBTC:提供了一种无需信任的去中心化双向锚定,将BTC流动性引入智能合约
-
比特币终局性:Stacks区块链交易一旦在PoX(转移证明)区块下确认,即被视为不可逆转
-
更快的区块:Stacks区块链实现了更快的区块确认时间,每个区块的确认时间为5秒
-

七、代币经济
STX 代币的总供应量上限为 18.18 亿,当前流通供应量约为 14.2 亿。
Stacks的创世区块包含 13.2 亿个 STX 代币。这些 STX 代币在 2017 年和 2019 年多次发行分发。2017 年发行的价格为每 STX 0.12 美元,2019 年发行的价格为每 STX 0.25 美元,2019 年符合 SEC 标准的发行价格为每 STX 0.30 美元.

挖矿奖励分配如下:前4年每个区块1000STX,后4年每个区块500STX,之后4年每个区块250STX,之后每个区块永久分配125STX。分配给创始人和员工的 STX 遵循 3 年的解锁时间表。
2020 年 10 月,Stacks 改变了 STX 代币的铸造和销毁机制。Stacks 没有实施 STX 铸币和销毁,而是减少了代币发行量。到2050年,总供应量将达到约18.18亿枚。

八、生态情况
TVL情况

钱包数量趋势

智能合约数量趋势

生态图谱

- 钱包
Xverse
Xverse 是一款基于 Stacks 构建且支持 Ordinals 协议的加密钱包。用户可通过该钱包同时管理比特币资产(包括 BTC 和比特币 NFT)和基于 Stacks 的资产。同时,钱包还内置了 stack 功能,用户可通过 stack STX 来赚取比特币收益。
该钱包的 UI 简洁,钱包创建流程和众多 EVM 兼容钱包类似,同样通过助记词来备份恢复钱包。对于习惯了小狐狸的 EVM 钱包用户来说,这无疑降低了钱包的使用门槛。钱包创建后将同时生成两个地址,一个是比特币地址,用于接收和发送比特币资产。另一个是 Stacks 网络地址,用于管理基于 Stacks 的资产。

Leather
Leather的前身是Hiro Wallet。Hiro 是一家开发工具公司,为 Stacks 区块链上的开发人员提供支持。Hiro Wallet 是该公司的产品之一。Leather 是一个基于比特币构建的钱包应用程序,目前已经支持 Ordinals,即将支持闪电网络。Leather 拥有很多较为方便的内置功能,用户可以在 Leather 内直接使用信用卡、借记卡甚至银行转账购买 STX,然后在钱包内直接参与质押。
目前该钱包支持 Chrome、Firefox、Brave 的浏览器拓展版本,以及 MacOS、Windows、Linux 系统的桌面端版本。
浏览器拓展版本可以连接应用、购买 STX、mint 和购买 NFT、使用 Ledger 硬钱包。桌面端版本可以参与质押赚取比特币和使用 Ledger 硬钱包保护资产。

- DeFi
ALEX
ALEX 是一个通过 Stacks 智能合约建立在比特币网络上的 DeFi 协议,在开发中借鉴了 Balancer V2 的设计。目前该平台的主网版本功能包括 Swap、借贷、质押、收益挖矿以及Launchpad。此外,在BRC20大火的当下,ALEX还推出了BRC20的订单簿交易所。

Arkadiko
Arkadiko 是建立在 Stacks 智能合约上的一个开源、非托管的流动性协议,用户可以在这里抵押资产铸造稳定币 USDA 、赚取存款利息和在 Stacks 上借入资产。Arkadiko 的治理 Token 是 DIKO,可以通过抵押资产为池子添加流动性获得。

LNSwap
LNSwap 是一种原子交换协议,它体现了比特币的基础及其提供的安全性、去中心化和稳定性。
Lnswap 由三方组成:用户、流动性提供者和聚合者。
用户是那些想要交换资产的人。他们的资金仅在交换期间被锁定在一个非常基本的哈希时间锁定合约(HTLC)中,通过使用智能合约,可以在没有第三方参与的情况下在两方之间进行直接交易。
流动性提供者是那些利用其拥有的资产向 LNSwap 协议提供资金以促进我们交易所上的swap的人。作为提供资产的回报,流动性提供者将获得平台上发生的swap产生的费用作为奖励。
聚合器本质上是收集协议上发生的交换的数据和信息,并整合它们以方便参考和访问。目前,LNSwap 的聚合器是一个路由器,用于在用户和流动性提供者之间转发交换信息。但在未来,聚合器实际上将是一个链上合约,这实际上意味着任何人都可以通过简单的前端成为该平台的聚合器。此外,流动性提供者将能够注册到多个聚合器。

- NFT
Gamma
Stacks 上 NFT 市场 Gamma 原名 STXNFT,2022 年 4 月 27 日宣布更名为 Gamma。Gamma 是希腊字母表中的第三个字母,表示网络的第三阶段:Web 1.0、Web 2.0 和现在的 Web3。
该平台旨在将收藏家、创作者和投资者聚集在比特币生态系统中探索、交易和展示 NFT。Gamma 平台由 NFT 市场、Launchpad 以及社交平台三个核心产品组成。Gamma.io同时支持比特币 NFT 的一级市场和二级市场。
用户可以使用 Gamma bot 铸造自己的独特数字作品,收藏或售出。用户可使用无需代码的比特币 NFT 创建工具,在几分钟内创建成功。Gamma.io解决了在比特币网络上创建 NFT 技术含量较高、复杂且耗时的痛点。但是,二级市场依然占平台销售的大部分。每笔销售都包括艺术家的版税以及市场佣金,百分比因艺术家和收藏而异。

Boom
Boom是 Stacks 原生的 NFT 平台,支持 Stacks 生态代币转账,未来将支持 Stacks NFT 交易。

九、竞争对手
与闪电网络专注于提高比特币的可扩展性不同,Stacks专注于引入新的智能合约功能。与RSK不同,Stacks具有自己的矿工和挖矿过程,而不是依赖于比特币矿工。与Liquid不同,Stacks是一个开放的、去中心化的网络,而不仅仅专注于金融应用。与Rollups不同,Stacks是一个构建在比特币之上的解决方案,而不是在比特币之外的新网络。
为什么今年BTC的生态突然被价值发现了呢?
这里就需要讲到两个重要的技术更新:
首先是2017年的隔离见证升级,这相当于将BTC的区块数据从1MB扩展到了4MB,但该扩展的部分只能用于存储签名。一直到2021年底的Taproot升级,隔离见证中首次可以编写高级脚本,BTC上可以写入复杂数据。自此,BTC在可编程性与可扩展性上获得了巨大的进步,一些包含复杂逻辑的协议开始出现,BTC生态终于开始了下一阶段的里程碑,这是2023年BTC生态大爆发的主要契机。
Ordinals & BRC20
Oridnals协议出现彻底点燃了BTC生态,它的快速发展也与Taproot的采用互相促进。人们可以把NFT的数据通过编码后,写入隔离见证扩展的空间(每个区块4MB)中。
很快,新的开发者改进了Ordinals,模仿ERC20将Token的完整功能写入了BTC输出脚本,BRC20由此诞生。
Atomicals & ARC20
Atomicals是另一个在UTXO上刻入数据实现Token的衍生协议。
不同于最初为NFT设计的Oridnals,它从底层重新思考了如何在BTC上中心化的、不可篡改、公平地发行token。
当验证一个Atomicals交易时,只需要在BTC链上查询对应的sat的UTXO即可。ARC20 Token的原子性和BTC本身的原子性保持一致,ARC20的转账的计算完全由BTC基础网络处理。
Atomicals绑定UTXO的设计巧妙地规避了BRC20所面临的复杂度,更去中心化,更BTC原生,最关键的是,更符合BTC社区的文化。
Rune & Pipe
在炒作的大趋势下,Casey也提出了一种专门用于发行FT的铭文实现方式即Rune。
Rune的想法仅是个构想,#Trac的创始人基于此编写了第一个可用协议,并发行了$PIPE。由于Casey较高的知名度,$PIPE承接了BRC20延续而来的炒作热情,快速地完成了第一波炒作。
Rune的正统性相较BRC20更强,但想要被BTC社区接受依然很难。
Lightning Network
闪电网络是BTC社区的正统性之王。从2016年开始,在很长一段时间内,BTC生态的一半以上的开发者都在从事闪电网络的开发。
闪电网络的基础是支付通道,该理念最早由中本聪提出,交易双方通过多重签名将BTC锁定,双方在链下维护账本来记录交易。
两两连接的支付通道形成了网络,不直接连接的两方也能跳转通道实现交易。闪电网络的确扩展了BTC转账的性能,让用户获得更好的体验。
最终的BTC结算只能在BTC主网上进行,所有的coin依然被公私钥体系保存。
Taproot Assets (Taro)
与BRC20等都不相同,Taproot Assets仅仅在BTC主网的UTXO输出脚本中写入了Token的信息,没有存储这个Token的转账、mint等功能代码。
Taproot Assets仅将BTC主网看作Token的注册表,并不是完全依赖BTC主网运行,因此这些资产必须被存入闪电网络中才能进行交易。
因此Taproot Assets的Token必须依赖第三方的存储索引器,离开了存储索引器这些token将永远丢失。
RGB
RGB是基于BTC和闪电网络的智能合约系统,属于是较为终极的扩容方式,但也因为其复杂程度而进展缓慢。
RGB将一个智能合约的状态转化为一个简短的证明,将证明刻入BTC UTXO的输出脚本中。
用户可以通过验证这个UTXO来检查智能合约的状态。智能合约状态更新,就创建一个新的UTXO存储这个状态变更证明。
可以把RGB看作是BTC的L2,这种设计的好处是利用了BTC的安全性来担保智能合约,但随着智能合约数量的增加,对UTXO封装数据的需求也会增加,最终也会不可避免地给BTC区块链造成大量冗余。
RSK & RIF
RSK可以看作BTC的L2,本质是EVM结构的智能合约链。
RSK只是通过Hash锁将主网BTC跨链到自己的脸上用作网络gas。
同时RSK采用了与BTC相同的POW共识算法,因此BTC矿工也可以同时在RSK进行挖矿,赚取交易手续费$RBTC
BitVM
BitVM是目前最BTC原生、最有潜力的且技术层面上最硬核的智能合约扩展方案。
在不需要修改BTC网络的前提下,通过Optimistic Rollup运行一个支持通过计算的VM虚拟机,来实现BTC的智能合约。BTC网络被用于运行Optimistic Rollup的欺诈证明。
使用最基础的Hash锁和BTC脚本操作吗OP_BOOLAND和OP_NOT,实现了一个简单的逻辑门。通过组合BTC的逻辑门,形成一个可以运算的电路,通过这个电路在BTC链上处理欺诈证明。
十、创新与风险
- 创新
-
S(Secured by the entire hash power of Bitcoin):Stacks智能合约层的安全性是由比特币的整个哈希算力支持的,这意味着它受到比特币网络的高度安全性和去中心化特性的保护。
-
T(Trust-minimized Bitcoin peg mechanism; write to Bitcoin):Stacks采用了一种最小信任的比特币固定机制,可以将信息写入比特币区块链。这确保了比特币和Stacks之间的互操作性,同时最小化了信任需求。
-
A(Atomic BTC swaps and assets owned by BTC addresses):Stacks允许进行原子比特币(BTC)交换,同时确保智能合约中的资产属于比特币地址。这意味着资产可以安全地从比特币网络传输到Stacks区块链,反之亦然。
-
C(Clarity language for safe, decidable smart contracts):Stacks使用Clarity编程语言,这是一种专为编写安全、可判定智能合约而设计的语言。Clarity语言的特点是能够减少智能合约中的错误和不确定性。
-
K(Knowledge of full Bitcoin state; read from Bitcoin):Stacks智能合约层具有对比特币完整状态的知识,可以从比特币区块链中读取信息。这允许Stacks智能合约与比特币网络保持联系,了解和验证比特币链上的数据。
-
S(Scalable, fast transactions that settle on Bitcoin):Stacks智能合约层支持可扩展的、快速的交易,这些交易在比特币上得以结算。尽管具备较快的交易速度,Stacks仍然受益于比特币的最终性和安全性。
-
- 风险
-
安全性:尽管Stacks交易被批量处理并hash在BTC主网上,BTC的安全性毋庸置疑,但和其他区块链一样,Stacks网络本身可能面临安全威胁,如安全漏洞和黑客攻击,也有人质疑Stacks网络的去中心化程度。这些情况可能导致经济损失并破坏网络的安全性。
-
复杂性:尽管Stacks为开发者提供了不断发展的基础设施,但Clarity语言还是挡住了非常多优秀的开发者,这种复杂性可能导致潜在的错误和效率低下。
-
互操作性:尽管Stacks和BTC紧密绑定,但Stacks和其他BTC生态项目仍然无法高效进行互操作。区块链网络能够无缝协同工作的能力对于技术的采用和效率至关重要。互操作性的缺乏可能导致效率低下并阻碍创新。
-
十一、二级市场流动性


k线为STX/USDT,橙色线为BTC/USDT,可以看出,不管涨跌,STX的表现总是滞后于BTC,且和BTC同涨同跌。

由STX/BTC可以看出,STX相当于加了杠杆的BTC。
综上,STX总是滞后于BTC走势,并且涨跌幅都大于BTC。

橙色为REN,黄色为BADGER,青色为RIF,紫色为ORDI
可以看出,BTC生态的币种都和BTC有强相关,往往同涨同跌,STX相对比较抗跌,ORDI因为是新币,弹性较大。
总结
Stacks是构建在比特币之上的第二层解决方案,它通过创新的方法来应对可扩展性的挑战,并推动新应用程序的发展。它通过引入智能合约和去中心化应用程序(DApps)来增强比特币的功能,同时利用比特币的安全性和共识机制。该平台提供了一个无需信任的双向比特币锚定机制,并采用了为安全和透明度设计的智能合约语言Clarity。Stacks为比特币提供了一个可编程的资产层,解锁了其在多种用例中的潜力。
即将到来的Nakamoto升级这样的关键发展,将Stacks定位为加密货币领域的先锋。随着更广泛的加密社区认识到第二层解决方案对比特币未来的重要性,Stacks准备在不断发展的行业中发挥关键作用。合作、技术创新和新用例的探索正在塑造Stacks生态系统,目标是将6000亿美元的比特币流动性释放到去中心化金融(DeFi)中,提供更便宜、更快速的比特币交易方式,持续开发DApp,并整合尖端技术。这展示了Nakamoto版本的Stacks开发过程中的巨大潜力。
- 免责声明
- 世链财经作为开放的信息发布平台,所有资讯仅代表作者个人观点,与世链财经无关。如文章、图片、音频或视频出现侵权、违规及其他不当言论,请提供相关材料,发送到:2785592653@qq.com。
- 风险提示:本站所提供的资讯不代表任何投资暗示。投资有风险,入市须谨慎。
- 世链粉丝群:提供最新热点新闻,空投糖果、红包等福利,微信:juu3644。

Momentum Capital



