外贸软件快速展示样品和报价,有效跟进客户
外贸公司的业务人员获取了高质量的询盘,若是不细心维护会有与大单和大客户失之交臂的可能。那外贸业务人员常容易犯的错误有哪些?
外贸软件快速展示样品报价
总结了以下几点:
1、仓促回复询盘:由于回复的太快,缺乏了对客户提出问题的分析过程,因此回复的邮件内容里就不是很周全。
建议:收到询盘后花费一定的时间来分析询盘和买家:买家类型(中间商、商场、终端使用商、网店或者个人等);买家国家对该产品的需求度、国家政策等;买家采购经验(外贸术语的运营、采购年限);买家行业经验(行业数据的运用、产品的描述)。
2、盲目报价:客户可以分为最终客户贸易商,或是大客户小客户。将客户进行分类,主要是为了根据客户的不同作出不同的报价。
建议:终端客户更注重产品的质量,而非价格;贸易商更关注价格。询盘后花费一定的时间做个接户调查,了解客户具体是做什么产品的,针对一些突出点给客户报价。
3、简单报价:大多数外贸业务人员经常只报一个价格给客户,都不太愿意做比较完整的报价单。客户实际上希望知道得更多,因此尽可能地发一份详细完整的报价单,比如报价的有效期,交货期,包装方式,量大量少的情况下价格是否一样等等,要是包含产品图片,材质报告等等更好。
4、外贸技巧不够完善:公司简介没有突出买家关注的内容;没有回答买家全部问题。
建议:买家比较关注的内容:发货期,价格是否占优势,是否有多年生产或外贸经验,是否有参加买家当地的展会,或业内知名展会,是否有自己的研发团队,是否有跟知名品牌或企业合作,品质有保证和能够提供OEM,个性化定制服务。要正面、完整的回答买家提问,将能做到明确告知买家;不能做到的就告知可替代方案。
5、业务技巧不够全面:邮件回复时间不合适;报价的标题不够吸引力;单独附件或者附件太大;缺乏一个专业的结尾;签名档过于简单。
建议:在对方的工作时间回复邮件,设置定时发送就可以解决。在合适的时间内发送邮件,需要自己设计一个有吸引人的标题,防止被忽略。第一次联系的客户,最好不要带附件,如果有不得不带的原因,那就尽量选择PDF的格式。邮件的结尾,可以以提问的方式,比如询问客户一个较为专业性的问题,在体现自己专业性的同时,又能吸引买家回复的兴趣。签名档应当突显专业性,展示的内容包括:姓名、职位、部门、公司全称、Email、电话、传真、移动电话、地址、公司网站、常用沟通账号等。
6、报价后必须要定期跟踪:很多外贸业务员报价之后,就坐等客户的回复,并没有跟进客户情况,而是转去跟踪其他客户。干等着客户回复,可能这个客户就这样跟丢了。作为一个合格的业务员,需要考虑到方方面面。客户不回复的可能有:是否没有收到报价单?是否客户觉得价格太高了就不回复了?是否客户收到报价太多了忘记了?各种各样的原因都有可能,必须要定时跟踪。
外贸软件快速展示样品报价
面对客户,以上提到每一个点都需要重视起来,当变成一种习惯时,你的外贸职业生涯就会有一次新的跳跃。修炼完外功,就要注意下内功。公司内部要如何为客户快速及时的展现产品,创建样品制作单、样品跟踪、业务报价呢?以下进行详细说明。
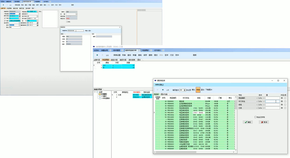
【样品制作单】包含主要内容、样品明细、配色方案、配码方案、原料清单、图片。成品所对应的样品,可以看做是成衣的一个BOM,把每一个款,对应的面料信息都可以在样品制作单这个模块进行录入,后面再做核料的时候,可以从这个模块调取数据。
主要内容:新建样品,会自动生成样品单号,其他对应的内容手动选择填写就可以。如果在新建样品的时候,已经做过报价了,报价单号选项就可以直接从报价模块进行调取就可以;如果是先录入样品的话,报价单号位置就可以空着。
外贸软件快速展示样品报价
样品明细:颜色、尺码、数量可以手动填写。如果一个样品对应多个颜色、尺码,可以增加内容。面辅料明细里,类别分别对应商品库的分类,物料编号可以在商品库中直接调取,通过筛选直接找到对应的商品,选中直接自动填入。
配色方案:手动自动填写需要的信息
原料清单:右键可以直接产生对应的原料清单,是根据前面步骤的填写自动生成的。打印预览的时候,可以直观的看到样品制作单的明细。
最后提交审批,等待上一级人员的审批通过,然后信息就到了样品进度跟踪里。主表上通过刷新,根据样品单号将所有的信息更新过来,然后在样品跟踪界面,查看打样对应的记录。从表里可以查看面料、辅料的到货情况,样品清单明细。
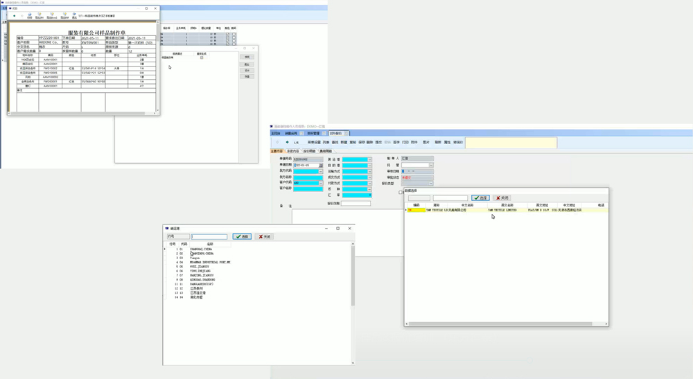
【业务报价】有了样品制作单后,就要给客户报价。
主要内容:新建报价,根据实际情况进行选择和填写,汇率是默认汇率,也可以手动填写。
外贸软件快速展示样品报价
条款内容:可以从模版里面调取,也可以新建。报价明细这块,可以从样品制作单调取,将费用、数量填写完成后,可以在主表中显示出成本、退税金额以及理论报价。
若是先有了报价,在做样品的话,报价里面的数据信息没有了来源,就需要手动输入,然后提交审核让报价生效。生效后样品制作单可以在报价那里调取商品信息。
- 免责声明
- 世链财经作为开放的信息发布平台,所有资讯仅代表作者个人观点,与世链财经无关。如文章、图片、音频或视频出现侵权、违规及其他不当言论,请提供相关材料,发送到:2785592653@qq.com。
- 风险提示:本站所提供的资讯不代表任何投资暗示。投资有风险,入市须谨慎。
- 世链粉丝群:提供最新热点新闻,空投糖果、红包等福利,微信:juu3644。

FinTech看世界



